|
亲爱的商家朋友,消费者的合理价格权益是平台坚守的底线,用户申请的规则内的价格保护的权益我们要积极的给予支持,对于参与国补且已经签订价保协议的商品,出现的各类降价行为且符合价报要求范围内的,用户申请补差的需给予支持。 为缩减商家操作链路,提升用户体验,针对国补价保订单平台将陆续上线消费者线上申请价保的功能。具体链路如下: 
商家朋友需重点关注: 一、已开通国补订单线上价保能力:消费者在商品签收后,订单确认收货时可收到商家应付的价保补差金额,平台会向消费者先行垫付价保补差金额,平台垫付后有权从商家店铺支付宝账户等代扣已垫付金额。 二、已开通国补订单线上价保能力的,请商家切勿通过线下转账方式解决用户价保诉求,避免重复扣款产生资损。 三、处理国补订单全额退货退款时,请注意该订单是否已产生价保补差,如已发生价保补差,及时联系消费者线下追回补差金额。
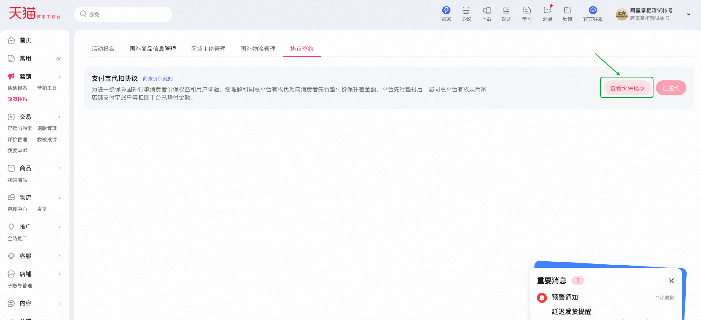
线上价保功能开通流程 2.1干牛-营销-政府补贴菜单,找到【支付宝代扣协议】签署模块 
2.2进行协议签署 点击【立即签约】,第一步是签署支付宝代扣协议,第二步是阅读签约说明,若同意则勾选【我已阅读并签署上述协议】,点击【完成签约】。
2.2.1在弹窗里点击【支付宝代扣协议】,在支付宝页面签署代扣协议(需使用店铺绑定的余额账户进行签署) 

2.2.2完成支付宝协议签署后,勾选协议,完成签署



2.2.3查看线上价保对应的订单明 
在价保页面里能看到的国补订单,即为通过线上价保链路完成赔付的订单(平台先垫付,后向商家追回)。针对这部分订单,商家无需线下再给消费者退差。 点击【下载明细】,备注里有政府补贴的就是平台已垫付赔付资金的国补订单。 
Q&A 一、是否可以申请关闭国补订单线上价保功能? 亲,消费者的合理价格权益是平台坚守的底线,用户申请的规则内的价格保护的权益我们要积极的给予支持,请商家及时进行国补订单线上价保功能开通哦。
二、如何计算价保价差,哪些场景不满足价保条件?
三、已经处理退货退款了,价保申请可以取消吗? 亲,如订单在确认收货前退货退款,则价保申请将会同步取消;如订单在确认收货后退货退款,价保金额已经打款至消费者账户,不支持取消,商家处理售后退货退款时请关注是否已产生价保,避免全额退货退款后店铺产生资损。
四、价保的钱款从哪里出? 亲,消费者发起价保后,平台先行垫付,后从商家店铺绑定支付宝账户进行扣回。
五、消费者申请价保后,多久可以收到价保补差? 亲,满足价保补差的国补订单,消费者可在价保期内任意时间发起价保申请,平台会在商品签收后,订单确认收货时将价保金额打款至消费者账户。
六、国补订单都需要支持价保吗? 亲,本次主要开通国补订单线上价保功能(原国补订单不支持线上申请价保),价保场景并未调整,故并非所有国补订单都需要支持价保,仅针对商家签订价保协议的商品需支持价保,如商品同时报名了国补和2025年天猫38焕新周活动,则产生的国补订单需支持价保,价保要求同38焕新周活动价保要求。
七、国补订单影响开票吗? 亲,国补价保的赔付金额走的是单独的资金链路,不影响开票金额。
|